Agent & Agentic RL
导言
Agentic RL 和 memory 是2026年的发展方向。本文将调研 Agentic RL 在多模态的发展潜力。
智能体的等级和发展¶
OpenAI 24年7月就提出 5种水平的AI。
- 一级:聊天机器人,这是能以对话语言和人类互动的AI。
- 二级:推理者,这种AI可以解决人类级别的问题。
- 三级:智能体,这种AI是可以采取行动的系统。
- 四级:创新者,这是可以帮助发明创造的AI。
- 五级:组织,这种AI可以完成一个组织的工作。
Agent 大火,就是第二级到第三级到体现。
25年年中,有论文细化了该智能体的分类:受汽车工程师协会(SAE)自动驾驶六级分类的启发,智能体也根据其功能和能力被划分为以下层级:
- L0——无 AI,具备工具(有感知能力)和行动;
- L1——使用基于规则的 AI;
- L2——用基于模仿学习(IL)/强化学习(RL)的 AI 替代基于规则的 AI,增加推理和决策能力;
- L3——应用基于大型语言模型(LLM)的AI 替代基于 IL/RL 的 AI,并设置记忆和反思功能;
- L4——在 L3 的基础上,实现自主学习和泛化能力;
- L5——在 L4 的基础上,增加个性(情感 + 性格)和协作行为(多智能体)。
可以见得后续的发展方向:记忆、反思、自主学习、泛化、个性和协作。
Agent¶
核心特质¶
特性:自主、主动、响应、目标导向;2 能力:工具、记忆、通信。 价值:结构化、复用性、可靠性与效率,聚焦应用创新。
未来:五大假设¶
- 通才 Agent:稳定处理模糊、长期目标。
- 主动个性化:从被动响应到主动协助。
- 具身交互:走出屏幕,进入物理世界。
- Agent 经济:自治体成为生产与交易主体。
- 目标驱动与动态编队:按目标自组多 Agent。
设计模式¶
21种设计模式2
- 任务与控制模式
- 记忆与知识模式
- 工具与环境交互模式
- 协作与多 Agent 模式
- 安全与治理模式
具体如下:2
- 提示链(Prompt Chaining) 定义:任务分步拆解,步步相承。 关键做法:系统提示、上下文构建、结构化输出。 场景:抽取→转换、复杂问答、代码生成。
- 路由(Routing) 定义:按意图/状态分流到子流程/工具。 关键做法:LLM/规则/嵌入/ML 路由。 场景:客服分流、多工具/多模型选择。
- 并行化(Parallelization) 定义:独立子任务并发执行,汇总合并。 关键做法:fan-out/fan-in、去重与融合。 场景:多源检索、批量分析、多候选生成。
- 反思(Reflection) 定义:自评 → 修正 → 迭代。 关键做法:Producer/Critic、反思提示、自动回环。 场景:写作/代码优化、复杂问题求解。
- 工具使用(Tool Use / Function Calling) 定义:以函数调用接入外部 API/系统。 关键做法:清晰 schema、参数校验、错误回退。 场景:检索、计算、数据库、执行动作。
- 规划(Planning) 定义:面向目标的动态计划与调整。 关键做法:任务分解、依赖排序、滚动更新。 场景:自动化流程、长任务、研究报告。
- 多智能体协作(Multi-Agent Collaboration) 定义:专长代理分工协作,整体优于个体。 关键形态:顺序/并行/辩论/层级/监督。 场景:研发、运营、客户支持、供应链。
- 记忆管理(Memory Management) 定义:短期上下文 + 长期向量库。 关键做法:消息/状态/Memory Service,检索策略。 场景:个性化助手、任务型代理、RAG。
- 学习与适应(Learning & Adaptation) 定义:基于反馈持续改进与自我优化。 关键做法:RL/监督/在线学习,自我改进编码。 场景:交易、推荐、机器人、编码代理。
- 模型上下文协议(Model Context Protocol, MCP) 定义:标准化上下文/工具/资源的接口层。 关键做法:客户端 - 服务器,资源/工具/Prompt 可发现。 场景:数据库、API、文件系统、跨工具互操作。
- 目标设定与监控(Goal Setting & Monitoring) 定义:目标 → 里程碑 → 进度追踪与校验。 关键做法:状态机、成功条件、自动评估。 场景:项目助手、客服、机器人、合规。
- 异常处理与恢复(Exception Handling & Recovery) 定义:检测 → 处理 → 恢复/回滚。 关键做法:重试、降级、备用路径、告警。 场景:工具失败、API 限流、数据错误。
- 人类参与环节(Human-in-the-Loop, HITL) 定义:关键节点引入人工判断与监督。 关键做法:升级策略、人工反馈驱动学习。 场景:内容安全、法律/金融、复杂支持。
- 知识检索(RAG) 定义:检索增强生成,外部知识入模。 关键做法:分块/嵌入、召回→重排→融合。 场景:企业搜索、客服、知识问答。
- 智能体间通信(Agent-to-Agent, A2A) 定义:跨代理通信与协作协议。 关键做法:Agent Card、异步任务、鉴权审计。 场景:跨框架协作、工作流编排。
- 资源感知优化(Resource-Aware Optimization) 定义:在成本/延迟预算内优化效果。 关键做法:多模型路由、故障转移、上下文裁剪。 场景:成本控制、SLA、移动端/边缘。
- 推理技术(Reasoning Techniques) 定义:为推理阶段分配更多算力。 关键做法:CoT/ToT、ReAct、代码执行、辩论。 场景:复杂推理、数学、规划、调试。
- 护栏与安全(Guardrails & Safety) 定义:输入→行为→输出全链路约束。 关键做法:策略提示、模式校验、内容审查。 场景:生成式应用、客服、教育、社媒。
- 评估与监控(Evaluation & Monitoring) 定义:质量/成本/延迟与轨迹评估。 关键做法:LLM 评审 + 指标、A/B、日志追踪。 场景:上线验证、漂移检测、治理。
- 优先级排序(Prioritization) 定义:按价值/紧急度排队并调度。 关键做法:评分模型、依赖/资源感知调度。 场景:个人助理、队列系统、运营自动化。
- 探索与发现(Exploration & Discovery) 定义:在不确定环境中试错学习。 关键做法:随机性、奖励信号、环境模拟。 场景:研发、内容生成、游戏、机器人。
可见完整体的Agent是相当复杂的,但是什么能力能够沉淀到框架,需要分析。
AI Infra的新形态:Agentic Infra¶
作为Ascend的一员,我们理应牵头设计统一的AI Infra核心,避免客户各自为战,让Ascend的适配压力巨大。但同时AI发展迅速,我们需要拨云见日,看清AI Infra的长期形态,和我们应该构筑的长期竞争力。
传统代码是固定逻辑,是极高可用性的。但是到Agent场景下,代码大多是agent生成的,后续人们甚至会超发请求,来选择方案。3
今天,当代码的生成和执行都开始带有概率性时,可靠性将越来越依赖于冗余、约束、隔离和可恢复性。 未来高可靠系统可能在很多地方变得更重、更保守。 AI 让生成代码变得言出法随,却让执行的边界变得异常模糊。它没有减轻基础设施的责任,而是把更多责任重新压回了 Infra 执行层。
如果说上一次 Infra 的代际变化,核心是把资源虚拟化出来,让开发者不用再关心物理机在哪里,那么这一次更值得被虚拟化的,可能是执行本身,也就是把恢复、隔离、分叉、续跑这些复杂性压到 runtime 下面。
核心构建概念¶
- 协调与编排(Agent 本质是分布式系统)
- 资源争用
- 故障隔离
- 可观测性与回滚
- 阶段间的确定性产物
看趋势Agentic RL,最终会做到OS这一层,成为现代系统的基础。
与当前商业模式的结合¶
作为训练开发部的一员,在现场的几点局点待过后,客户可以分成几类:
- 有大型基础模型需求的:(有训练的完整流程:数据处理、预训练、SFT、RL)
- 这些客户多数是GPU为主:ZJ智创、电信、浦江。
- 这些客户Agentic RL的流程算法,有专门的算法团队(10人+),基本在GPU就设计好了/边设计边迁移到NPU。
- 基本没有Ascend方主导的空间。
- 业务面还有垂类模型需求的:(也有训练的完整流程,但是数据集规模和参数量会小一个数量级)
- 这些客户多数是NPU为主,新浪、ZJ电商
- 多模态理解这边都是围绕应用审核场景;生成也是围绕将不合规的图片改成合规之类的。
- 这些客户的算法团队往往只有1人,Agentic RL的流程算法也是需要摸索的,如果Ascend方有可信的方案,客户比较容易接受。
- 更小的微调场景:版本能力基本覆盖了。
可见,Ascend需要优先构建面向业务面效果提升的垂类Agentic RL方案。
核心指标¶
为了减少不同框架迁移的成本,将从下面的维度评价不同的开源框架:
- 垂类场景覆盖度:agent有很多子类场景:code、gui 控制等。
- 算法支持情况
- 新模型接入难度:
- 新算法接入难度:
- Agent逻辑复杂度
- Agentic RL效率
- Agentic RL的核心功能
- 可观测性与回滚
- 评测
- 多任务能力
- 多工具链
目标是面向自身方案不明晰的客户,能针对其业务特性,快速打通一套有效的agent rl的通路。
开源实现¶
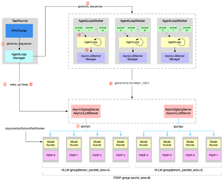
verl 设计¶
围绕 agent-loop,有些零散的拓展仓 verl-agent
slime的思考和设计¶
之前的Agentic RL,类似Search-R1 , ToRL是在verl上拓展agentic能力,但是这种零散的设计,有很多重复工作, 同时agentic RL有些通用问题有待从架构层面解决:4
- 代理们在接口层面差异大,难以统一抽象;-> 需要接口抽象层,和统一推理Buffer
- 推理的结果需要过滤不完整和无效轨迹;-> 需要推理后处理(故障处理、重试、过滤),和统一推理Buffer
- 轨迹耗时过大,甚至30mins+,静态推理不行。-> 需要推理服务化,甚至是超发,避免阻塞。
设计1: Agent缓冲区¶
过滤和预处理逻辑完全可定制。
设计2: 服务化推理¶
verl 这种基于推理引擎(服务端)的实现,(1)无法兼容调用类OpenAI API的工具(客户端)。 (2)这种引擎在内部做批处理,很容易遇到长尾问题。
设计3: 完全异步RL¶
相对于同步是1.6x提升。
对比¶
基于25年3月版本。
- Slime : 稼先
- ROLL
- verl
- Areal
对比¶
| 开源框架 | star | 场景|算法 | |---|---|---|---| | slime | 4.8k | Qwen3VL的GEO3k的多轮 | GRPO、GSPO、TIS | | OpenClaw-RL 基于 slime | 3.3k | Terminal+GUI+SWE+Tools |
OpenClaw-RL:(问题:暂时不支持vllm,现在只有sglang+megatron)
- Terminal 能够自己搭建docker来支持并发的终端操作。
- GUI是云服务虚拟机,提供画面截图,和执行操作动作。
- SWE 能够自己搭建docker来支持github的问题修复。
- Tools,需要自定义html接口。





